Datum
17.09.2025
Mit einer Vielzahl zentraler Webservices liefert die Bedag im Auftrag der SVV Solution AG, einer Dienstleistungsgesellschaft des Schweizerischen Versicherungsverbandes SVV, das digitale Rückgrat für wichtige Versicherungsprozesse – zuverlässig, sicher und zukunftsorientiert.
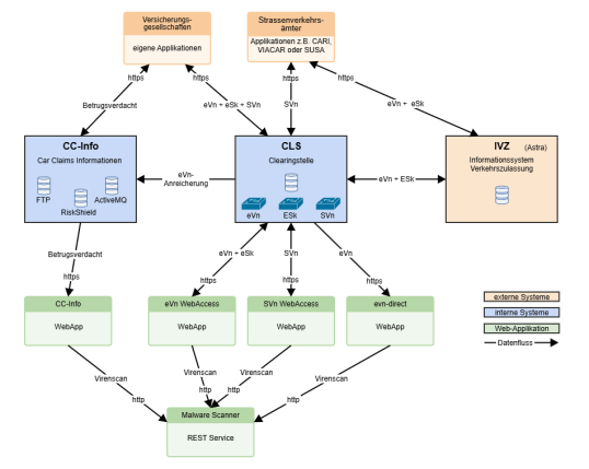
Stellen Sie sich vor, Sie haben Ihr Traumauto gefunden. Nach ein paar Verhandlungen gehört es Ihnen – jetzt nur noch zur Motorfahrzeugkontrolle, einlösen und losfahren. Doch halt: Ohne gültige Haftpflichtversicherung gibt es keine Kontrollschilder. Genau hier kommt die Clearingstelle CLS der Bedag ins Spiel:
Ihre Versicherung sendet einen elektronischen Versicherungsnachweis (eVn) direkt an die CLS. Das Strassenverkehrsamt ruft diese Information dort über eine gesicherte Webservice-Verbindung ab, prüft die Gültigkeit und stellt Ihnen anschliessend das Kontrollschild aus. Dieser Ablauf funktioniert ebenso für Schiffe (SVn). Gleichzeitig werden in der CLS auch weitere relevante Informationen zur Beendigung von Fahrzeugzulassungen zentral verwaltet. Alle berechtigten Stellen – von Versicherungen bis hin zu Strassenverkehrsämtern (z. B. via Bedag-Entwicklung SUSA) – können diese Daten in Echtzeit abfragen.
Die Technik dahinter
Die CLS ist eine reine Webservice-Datenplattform ohne eigene Benutzeroberfläche. Das bedeutet: Alle Beteiligten kommunizieren System-zu-System über standardisierte, gesicherte Schnittstellen. Die Nachrichtenformate sind dabei klar definiert, die Übertragung erfolgt verschlüsselt und transaktionsgesichert. Für Versicherungen ohne eigene Systemanbindung stellt die Bedag ergänzende Anwendungen zur Verfügung:

Ein besonders wichtiges Umsystem zur CLS ist das Informationssystem Verkehrszulassung (IVZ) des ASTRA. Dort werden nebst den Versicherungsdaten der CLS auch andere verkehrszulassungsrelevante Informationen gespeichert, z. B. Fahrzeug- und Halterdaten, technische Fahrzeugmerkmale, Kontrollschildhistorien oder Führerausweisstatus. Die Datenhaltung erfolgt zentral, der Zugriff wird strikt nach Berechtigungsprofilen gesteuert.
Für den Fall, dass eine kantonale Zulassungsbehörde aus technischen Gründen temporär über IVZ nicht auf einen Versicherungsnachweis zugreifen kann, steht ihr für einen Direktzugriff die Anwendung eVn direct zur Verfügung.
Erst kürzlich hat die Bedag die CLS und ihre von den Versicherern benutzten Umsysteme modernisiert, und nach einer technologischen Erneuerung der Backend-Systeme wurde gerade auch die Anbindung an ein zentrales SSO-IDP-Authentifizierungssystem umgesetzt. Damit entfällt die Mehrfachanmeldung in verschiedenen Anwendungen. Gleichzeitig wird die Sicherheit deutlich erhöht.
Vom Schadenfall zum Verdacht – CC-Info
Zurück zu Ihrem Traumauto: Einige Zeit später sind Sie unverschuldet in einen kleineren Verkehrsunfall verwickelt. Der Unfallverursacher meldet den Schaden korrekt seiner Versicherung und erhält den Schaden auch gleich bar ausbezahlt. Doch nun versucht er, aus dem Schadenfall persönlich Profit zu schlagen und wechselt kurz darauf den Versicherer, um denselben Schaden erneut anzumelden.

Genau solche Fälle will CC-Info aufdecken. Das Car Claims-Informationssystem ist ein zentraler Datenpool für von Motorfahrzeugversicherern regulierte Fahrzeugschäden. Der Abgleich erfolgt anhand von Identifikationsdaten der am Schadenereignis beteiligten Fahrzeuge (Stammnummer, Fahrgestellnummer oder Kontrollschild).
Technisch ist CC-Info in die CLS-Umgebung eingebunden, um relevante Zulassungs- und Fahrzeugdaten abzugleichen. Die Kommunikation zwischen den Systemen erfolgt über standardisierte Webservice-Protokolle, die Sicherheit wird durch mehrstufige Authentifizierung und verschlüsselte Datenübertragung gewährleistet.
Transparente, digitale Workflows – der Gebäudeschätzer
Verlassen wir nun die Welt der Automobile und wechseln das Szenario. Angenommen, Sie kaufen ein Haus: Bevor die Versicherung den Vertrag erstellt, ist der Versicherungswert des Gebäudes zu ermitteln.
Mit der Anwendung Gebäudeschätzer, die von der SVV Solution AG in Zusammenarbeit mit der Bedag entwickelt wurde und in allen Kantonen ohne Gebäudeversicherungsmonopol im Einsatz ist, können Versicherungsgesellschaften Schätzungsaufträge digital erfassen und an die zuständigen kantonalen Gebäudeschätzer weiterleiten. Der Auftrag wird anschliessend einem geeigneten Schätzer im jeweiligen Kanton zugeordnet. Der Schätzer plant den Termin, führt die Schätzung vor Ort durch und erfasst die Werte direkt in der Anwendung. Das Schätzungsergebnis wird im System gespeichert und automatisch an die Versicherung zurückgemeldet. Alle Prozessschritte sind durch digitale Workflows unterstützt, sodass die Auftragsabwicklung schnell, transparent und rückverfolgbar geschieht.
Gemeinsam stark – das Mitversicherungsportal
Manche Risiken – wie etwa eine grosse Industrieanlage, ein Shoppingcenter oder gar der Gotthard-Basistunnel – sind zu umfangreich, um von einer einzelnen Gesellschaft getragen zu werden. In solchen Fällen teilen sich oft mehrere Versicherer das Risiko im Rahmen einer Mitversicherung.
Das Mitversicherungsportal (MV-Portal) der Bedag dient den an einem Mitversicherungsvertrag beteiligten Versicherern dazu, strukturierte Daten (z. B. Prämien- und Schadenrecords) sowie Dokumente (z. B. Rekapitulationen) gegeneinander abzugleichen. Derzeit erfolgt eine komplette Neuentwicklung hin zum MV-Portal 2.0. Das im bestehenden Mitversicherungsportal bisher eingesetzte dateibasierte Verfahren wird neu durch moderne Webservice-Schnittstellen ersetzt. Damit können die Systeme der Versicherer künftig in Echtzeit und ohne Benutzerintervention Daten austauschen, ohne einen Umweg über Dateiimporte und -exporte.
Verlässliche Infrastruktur für den Versicherungsalltag
Ob Auto- oder Bootszulassung, Schätzung des Wiederherstellungswerts eines Gebäudes oder Abgleich von Geldflüssen zwischen Mitversicherern: Die von der Bedag im Auftrag der SVV Solution AG entwickelten und betriebenen Services sind wesentlicher Bestandteil des digitalen Fundaments zahlreicher Versicherungs- und Zulassungsprozesse in der Schweiz.
Zentrale Datenplattformen, hochsichere Schnittstellen, integrierte Betrugserkennung und digitale Workflows sorgen dafür, dass Behörden, Versicherer und weitere Beteiligte effizient und verlässlich arbeiten können – und dass deren Kunden davon profitieren, oft, ohne es direkt zu bemerken.